QNX specific logging features of dlt are managed by the dlt-qnx-system process.
It currently contains the message forwarder from slogger2 to DLT.
The application listens to the system logs on QNX (slogger2) and sends them to
DLT. The prerequisite is that dlt-daemon is already started and running.
dlt-qnx-system loads by default the configuration file /etc/dlt-qnx-system.conf.
In order to catch all logs via slog2, the syslog needs to forward to slogger2 in syslog.conf. [Deprecated]
To change the log level, use application ID and context ID set in configuration
file. DLT_INITIAL_LOG_LEVEL can be set on startup phase, or control
message can be sent from DLT client (e.g. dlt-control, DLT Viewer) at runtime.
Refer to dlt_for_developers.md for more detail.
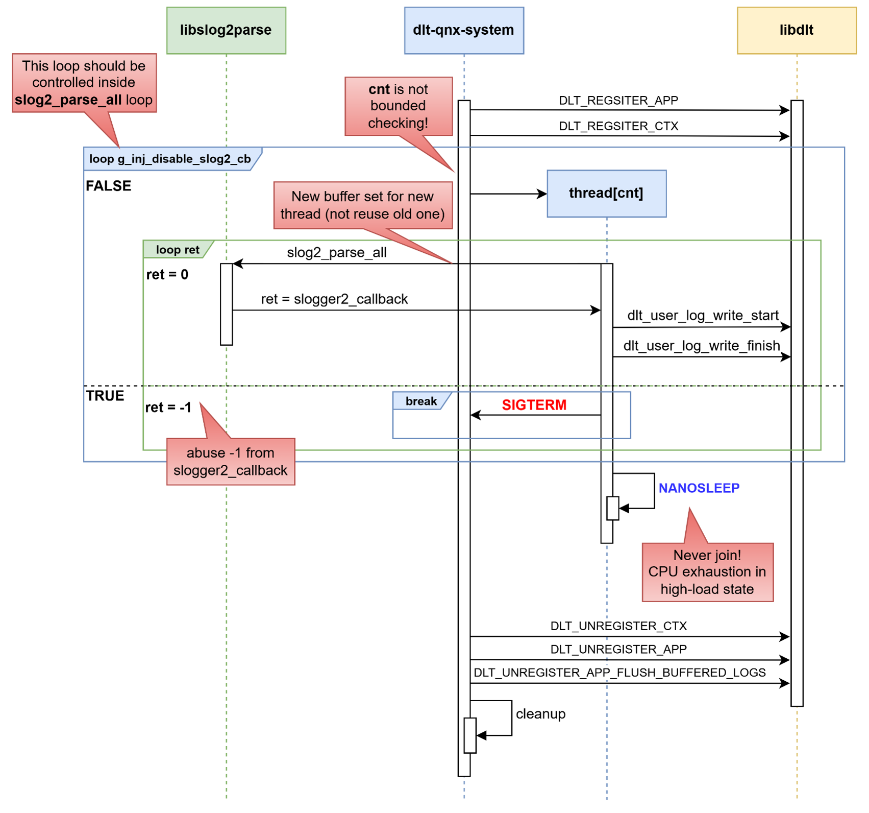
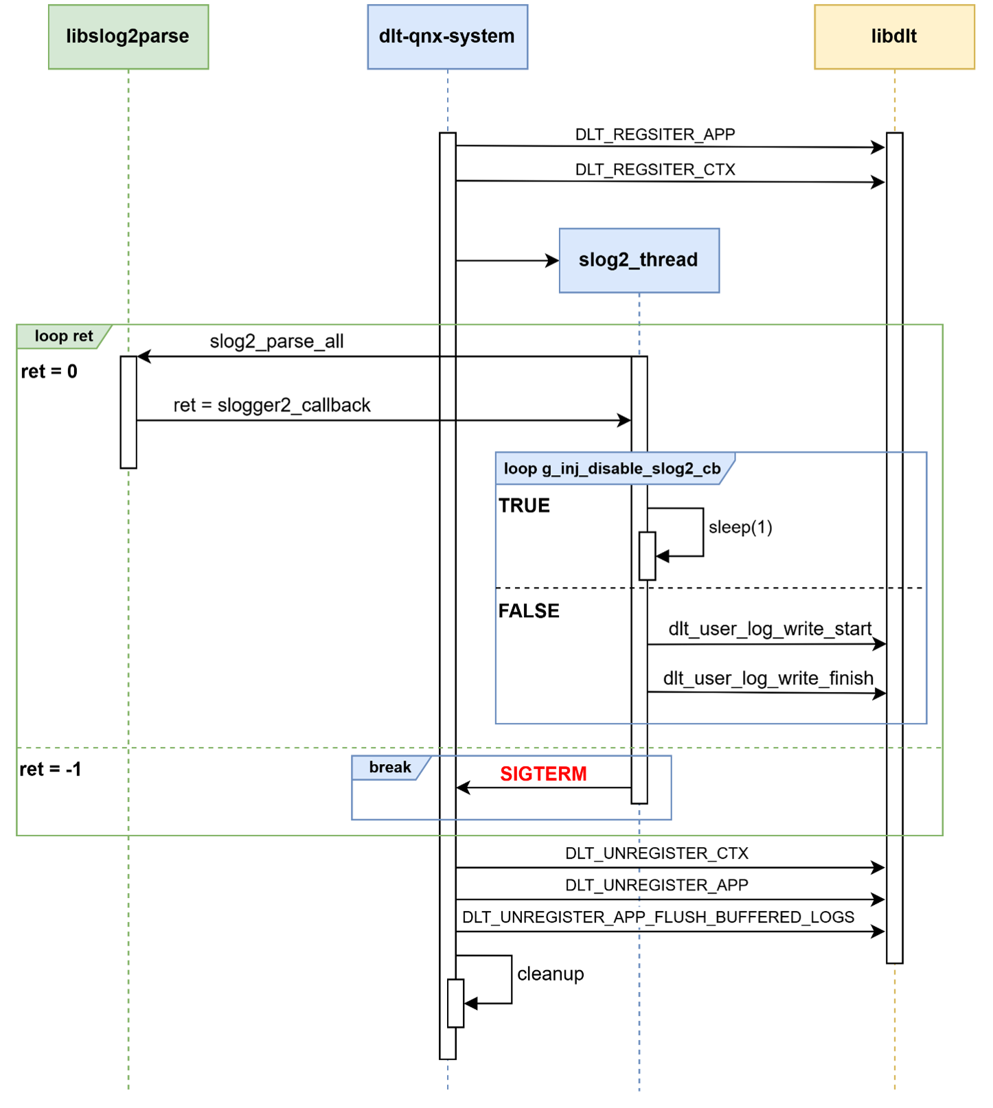
Note: Starting from version 2.18.10,
dlt-qnx-systemuses a single-threaded design for QNX logging management.
The design shall improve reliability and simplifies the process structure, making it more suitable for embedded and high-load QNX systems.
Original Design:

New Single Threaded Design:

dlt-qnx-system [-h] [-d] [-c FILENAME]
Display a short help text.
Daemonize. Detach from Terminal and run in background.
Load an alternative configuration file. By default the configuration file /etc/dlt-qnx-system.conf is loaded.
Non zero is returned in case of failure.
By default, the configuration is loaded from /etc/dlt-qnx-system.conf. It contains a few basic options:
The slogger2 adapter that can be enabled in dlt-qnx-system attaches to slogger2 and converts the messages to dlt messages.
As the severity levels on QNX system log are different from DLT Log Level, the below table shows how they’re converted from the former to the latter.
| QNX System Log Level | DLT Log Level |
|---|---|
| SLOG2_SHUTDOWN | DLT_LOG_FATAL |
| SLOG2_CRITICAL | DLT_LOG_FATAL |
| SLOG2_ERROR | DLT_LOG_ERROR |
| SLOG2_WARNING | DLT_LOG_WARN |
| SLOG2_NOTICE | DLT_LOG_INFO |
| SLOG2_INFO | DLT_LOG_INFO |
| SLOG2_DEBUG1 | DLT_LOG_DEBUG |
| SLOG2_DEBUG2 | DLT_LOG_VERBOSE |
The json file dlt-slog2ctxt.json can be used to map slogger names to dlt-contexts.
Here is an example that sets a mapping from the “dumper” process to the DLT Context “DUMP”, and the QNX Hypervisor to “QVM”. The description field is in the registration with libdlt.
{
"DUMP": {
"name": "dumper",
"description": "Writes core dump files to disk"
},
"SYSL": {
"name": "syslogd",
"description": ""
}
}
The slog2 parser callback can be disabled and reenabled at runtime by using an injection.
| App ID | Context ID | Service ID | Data | Description |
|---|---|---|---|---|
| QSYM | QSYC | 0x1000 | 00 | Disable slog2 adapter |
| QSYM | QSYC | 0x1000 | 01 | Reenable slog2 adapter |
dlt-control -e QNX -a QSYM -c QSYC -s 4096 -m "00" -u
dlt-control -e QNX -a QSYM -c QSYC -s 4096 -m "01" -u